Skip to main content

About the Studio IDE

The dbt integrated development environment (Studio IDE) is a single web-based interface for building, testing, running, and version-controlling dbt projects. It compiles dbt code into SQL and executes it directly on your database.

The Studio IDE offers several keyboard shortcuts and editing features for faster and efficient development and governance:

  • Syntax highlighting for SQL — Makes it easy to distinguish different parts of your code, reducing syntax errors and enhancing readability.
  • AI copilot — Use Copilot, an AI-powered assistant, to generate code using natural language prompts and create resources such as documentation, tests, and semantic models. With the Developer agent, you can generate or refactor models from natural language with plan-based, auditable changes. See Develop with Copilot for more details.
  • Auto-completion — Suggests table names, arguments, and column names as you type, saving time and reducing typos.
  • Code formatting and linting — Helps standardize and fix your SQL code effortlessly.
  • Navigation tools — Easily move around your code, jump to specific lines, find and replace text, and navigate between project files.
  • Version control — Manage code versions with a few clicks.
  • Project documentation — Generate and view your project documentation for your dbt project in real-time.
  • Build, test, and run button — Build, test, and run your project with a button click or by using the Studio IDE command bar.

These features create a powerful editing environment for efficient SQL coding, suitable for both experienced and beginner developers.

The Studio IDE includes version control, files/folders, an editor, a command/console, and more.The Studio IDE includes version control, files/folders, an editor, a command/console, and more.
Enable dark mode for a great viewing experience in low-light environments.Enable dark mode for a great viewing experience in low-light environments.
Disable ad blockers

To improve your experience using dbt, we suggest that you turn off ad blockers. This is because some project file names, such as google_adwords.sql, might resemble ad traffic and trigger ad blockers.

Prerequisites

Studio IDE features

The Studio IDE comes with features that make it easier for you to develop, build, compile, run, and test data models.

To understand how to navigate the Studio IDE and its user interface elements, refer to the Studio IDE user interface page.

FeatureDescription
Studio IDE shortcutsYou can access a variety of commands and actions in the Studio IDE by choosing the appropriate keyboard shortcut. Use the shortcuts for common tasks like building modified models or resuming builds from the last failure.
IDE version controlThe Studio IDE version control section and git button allow you to apply the concept of version control to your project directly into the Studio IDE.

- Create or change branches, execute git commands using the git button.
- Commit or revert individual files by right-clicking the edited file
- Resolve merge conflicts
- Link to the repo directly by clicking the branch name
- Edit, format, or lint files and execute dbt commands in your primary protected branch, and commit to a new branch.
- Use Git diff view to view what has been changed in a file before you make a pull request.
- Use the Prune branches button to delete local branches that have been deleted from the remote repository, keeping your branch management tidy.
- Sign your git commits to mark them as 'Verified'. EnterpriseEnterprise +
Preview and Compile buttonYou can compile or preview code, a snippet of dbt code, or one of your dbt models after editing and saving.
CopilotA powerful AI-powered assistant that can generate code using natural language, and generate resources (like documentation, tests, metrics, and semantic models) for you — with the click of a button. StarterEnterpriseEnterprise +.
Developer agentAutonomous AI agent in the Studio IDE that writes or refactors dbt models from natural language, validates with dbt Fusion engine, and runs against your warehouse with full context. Beta.
Build, test, and run buttonBuild, test, and run your project with the click of a button or by using the command bar.
Command barYou can enter and run commands from the command bar at the bottom of the Studio IDE. Use the rich model selection syntax to execute dbt commands directly within dbt. You can also view the history, status, and logs of previous runs by clicking History on the left of the bar.
Drag and dropDrag and drop files located in the file explorer, and use the file breadcrumb on the top of the Studio IDE for quick, linear navigation. Access adjacent files in the same file by right-clicking on the breadcrumb file.
Organize tabs and files- Move your tabs around to reorganize your work in the IDE
- Right-click on a tab to view and select a list of actions, including duplicate files
- Close multiple, unsaved tabs to batch save your work
- Double click files to rename files
Find and replace- Press Command-F or Control-F to open the find-and-replace bar in the upper right corner of the current file in the IDE. The IDE highlights your search results in the current file and code outline
- You can use the up and down arrows to see the match highlighted in the current file when there are multiple matches
- Use the left arrow to replace the text with something else
Multiple selectionsYou can make multiple selections for small and simultaneous edits. The below commands are a common way to add more cursors and allow you to insert cursors below or above with ease.

- Option-Command-Down arrow or Ctrl-Alt-Down arrow
- Option-Command-Up arrow or Ctrl-Alt-Up arrow
- Press Option and click on an area or Press Ctrl-Alt and click on an area
Lint and FormatLint and format your files with a click of a button, powered by SQLFluff, sqlfmt, Prettier, and Black.
dbt autocompleteAutocomplete features to help you develop faster:

- Use ref to autocomplete your model names
- Use source to autocomplete your source name + table name
- Use macro to autocomplete your arguments
- Use env var to autocomplete env var
- Start typing a hyphen (-) to use in-line autocomplete in a YAML file
- Automatically create models from dbt sources with a click of a button.
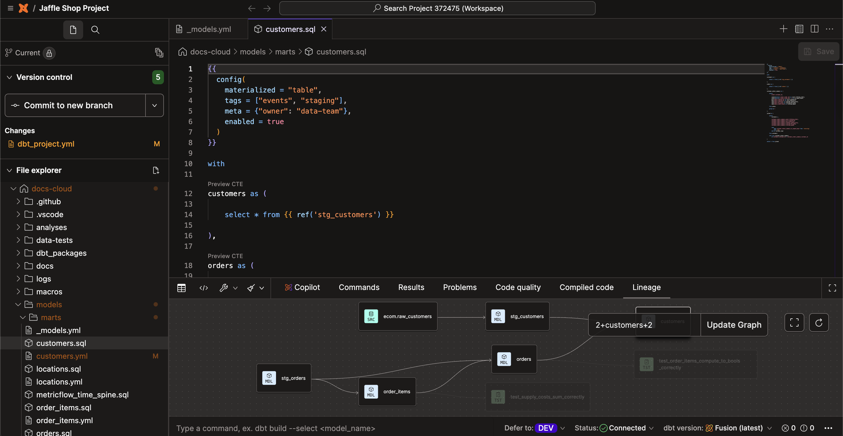
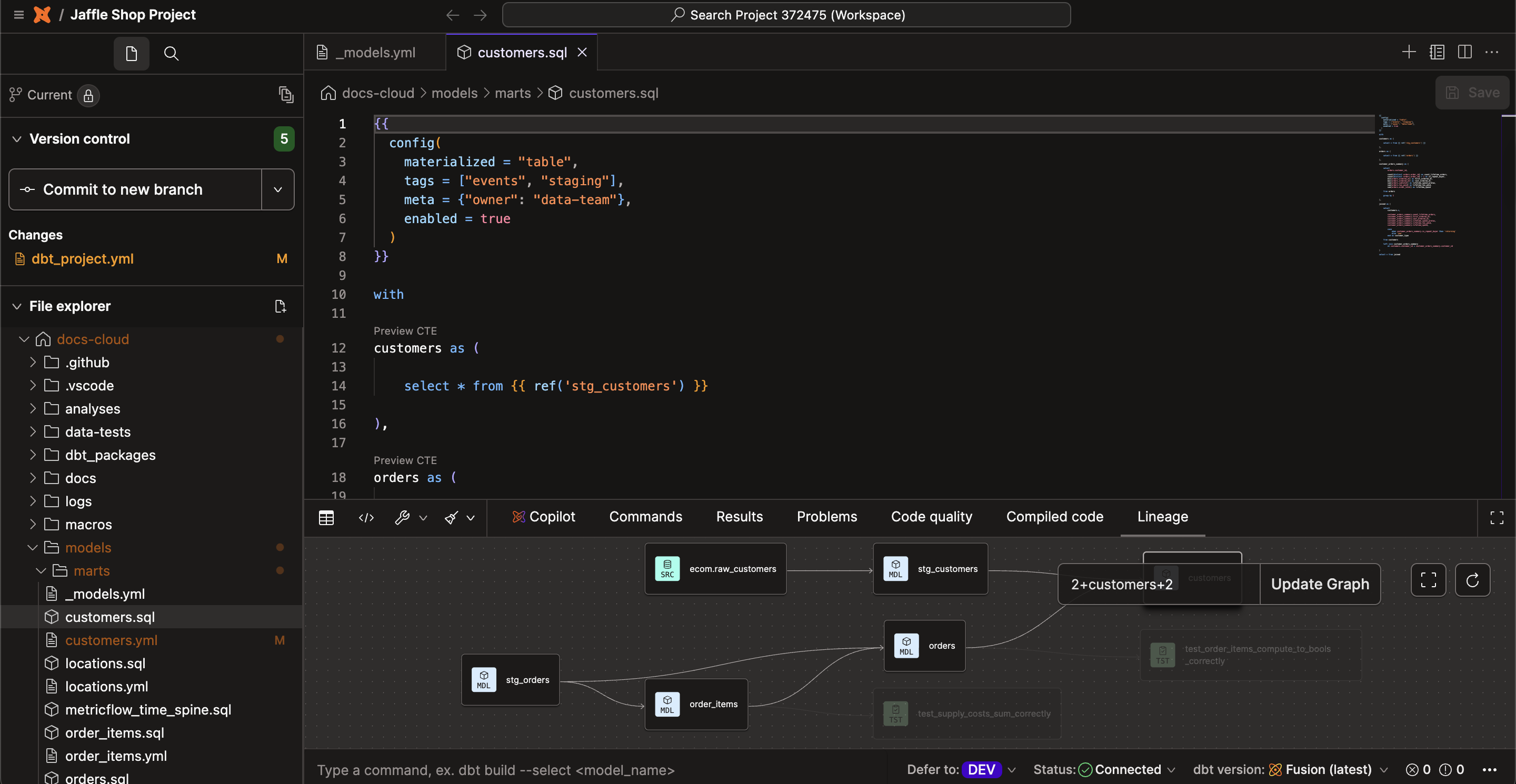
DAG in the IDEYou can see how models are used as building blocks from left to right to transform your data from raw sources into cleaned-up modular derived pieces and final outputs on the far right of the DAG. The default view is 2+model+2 (defaults to display 2 nodes away), however, you can change it to +model+ (full DAG). Note the --exclude flag isn't supported.
Status barThis area provides you with useful information about your Studio IDE and project status. You also have additional options like enabling light or dark mode, restarting the Studio IDE, or recloning your repo.
Dark modeFrom the status bar in the Studio IDE, enable dark mode for a great viewing experience in low-light environments.
Loading table...

Code generation

The Studio IDE comes with CodeGenCodeLens, a powerful feature that simplifies creating models from your sources with a click of a button. To use this feature, click on the Generate model action next to each table in the source YAML file(s). It automatically creates a basic starting staging model for you to expand on. This feature helps streamline your workflow by automating the first steps of model generation.

dbt YAML validation

The Studio IDE uses JSON Schema from the open source dbt-jsonschema project to power YAML completion, structure checks, and inline diagnostics. These schemas are aligned with the dbt Fusion engine specification and apply across dbt platform release tracks, even when your development environment is running dbt Core.

If a warning looks wrong but dbt commands succeed, trust your project commands and report the discrepancy so the schema can be improved. For background on the latest Semantic Layer YAML shape, see Migrate to the latest YAML spec.

Get started with the Studio IDE

In order to start experiencing the great features of the Studio IDE, you need to first set up a dbt development environment. In the following steps, we outline how to set up developer credentials and access the Studio IDE. If you're creating a new project, you will automatically configure this during the project setup.

The Studio IDE uses developer credentials to connect to your data platform. These developer credentials should be specific to your user and they should not be super user credentials or the same credentials that you use for your production deployment of dbt.

Set up your developer credentials:

  1. Navigate to your Credentials under Your Profile settings, which you can access at https://YOUR_ACCESS_URL/settings/profile#credentials, replacing YOUR_ACCESS_URL with the appropriate Access URL for your region and plan.
  2. Select the relevant project in the list.
  3. Click Edit on the bottom right of the page.
  4. Enter the details under Development Credentials.
  5. Click Save.
Configure developer credentials in your profileConfigure developer credentials in your profile
  1. Navigate to the Studio IDE by clicking Studio in the left menu.
  2. Initialize your project and familiarize yourself with the Studio IDE and its delightful features.

Nice job, you're ready to start developing and building models 🎉!

Considerations

  • To improve your experience using dbt, we suggest that you turn off ad blockers. This is because some project file names, such as google_adwords.sql, might resemble ad traffic and trigger ad blockers.

  • To preserve performance, there's a file size limitation for repositories over 6 GB. If you have a repo over 6 GB, please contact dbt Support before running dbt.

  • The Studio IDE's idle session timeout is one hour.

  •  About the start up process and work retention

    The following sections describe the start-up process and work retention in the Studio IDE.

    • Start-up process

      There are three start-up states when using or launching the Studio IDE:

      • Creation start — This is the state where you are starting the IDE for the first time. You can also view this as a cold start (see below), and you can expect this state to take longer because the git repository is being cloned.
      • Cold start — This is the process of starting a new develop session, which will be available for you for one hour. The environment automatically turns off one hour after the last activity. This includes compile, preview, or any dbt invocation, however, it does not include editing and saving a file.
      • Hot start — This is the state of resuming an existing or active develop session within one hour of the last activity.

    • Work retention

      The Studio IDE needs explicit action to save your changes. There are three ways your work is stored:

      • Unsaved, local code — The browser stores your code only in its local storage. In this state, you might need to commit any unsaved changes in order to switch branches or browsers. If you have saved and committed changes, you can access the "Change branch" option even if there are unsaved changes. But if you attempt to switch branches without saving changes, a warning message will appear, notifying you that you will lose any unsaved changes.
      If you attempt to switch branches without saving changes, a warning message will appear, telling you that you will lose your changes.If you attempt to switch branches without saving changes, a warning message will appear, telling you that you will lose your changes.
      • Saved but uncommitted code — When you save a file, the data gets stored in durable, long-term storage, but isn't synced back to git. To switch branches using the Change branch option, you must "Commit and sync" or "Revert" changes. Changing branches isn't available for saved-but-uncommitted code. This is to ensure your uncommitted changes don't get lost.
      • Committed code — This is stored in the branch with your git provider and you can check out other (remote) branches.

Build and document your projects

  • Build, compile, and run projects — You can build, compile, run, and test dbt projects using the command bar or Build button. Use the Build button to quickly build, run, or test the model you're working on. The Studio IDE will update in real time when you run models, tests, seeds, and operations.

  • Generate your YAML configurations with Copilotdbt Copilot is a powerful artificial intelligence (AI) feature that helps automate development in dbt. It can generate code using natural language, and generate resources (like documentation, tests, metrics,and semantic models) for you directly in the Studio IDE, so you can accomplish more in less time. StarterEnterpriseEnterprise +

  • Build and view your project's docs — The Studio IDE makes it possible to build and view documentation for your dbt project while your code is still in development. With this workflow, you can inspect and verify what your project's generated documentation will look like before your changes are released to production.

FAQs

 Is there a cost to using the Studio IDE?
 Can I be a contributor to dbt
 What is the difference between developing on the Studio IDE, the dbt CLI, and dbt Core?

Was this page helpful?

This site is protected by reCAPTCHA and the Google Privacy Policy and Terms of Service apply.

0
Loading